1. Spring Actuator
- 운영 중인 애플리케이션을 HTTP나 JMX를 이용해서 모니터링하고 관리할 수 있는 기능
- org.springframework.boot:spring-boot-starter-actuator 의존성 추가
2. 애플리케이션의 각종 정보를 확인할 수 있는 Endpoints
- 다양한 Endpoints 제공
- JMX 또는 HTTP를 통해 접근 가능 함
- 활성화 및 노출여부 설정 가능
- shutdown을 제외한 모든 Endpoint는 기본적으로 활성화 상태
Web은 health만 노출여부 활성화 상태 (JMX는 거의 대부분이 활성화 상태) - 활성화 옵션 조정
- management.endpoints.enabled-by-default=false
- management.endpoint.info.enabled=true
3. HTTP에서 endpoint 확인하기

- application 실행 후 localhost:8080/actuator 접속
- HATEOAS (현재 리소스와 연관되어 있는 링크 정보)
- 공개된 정보는 helath 밖에 없음
2022.04.03 - [Java/Spring & Spring Boot] - [Spring Boot] Spring HATEOAS
[Spring Boot] Spring HATEOAS
1. HATEOAS Hypermedia As The Engine Of Application State 서버: REST API에서 리소스에 대한 정보를 제공할 때, 현재 리소스와 연관된 링크 정보를 클라이언트에게 제공한다. 클라이언트: 연관된 링크 정보를..
hhlin.tistory.com
4. JMX에서 endpoint 확인하기
① JConsole 사용하기
- C:\Program Files\Java\[설치한 jdk]\bin 내에 jconsole.exe 실행 (window 환경)
- 실행 중인 application 선택 후 connection (SSL 설정이 없으면 insecure connection으로 가능)
- heap memory, thread, class, CPU 사용량 등 모니터링 가능
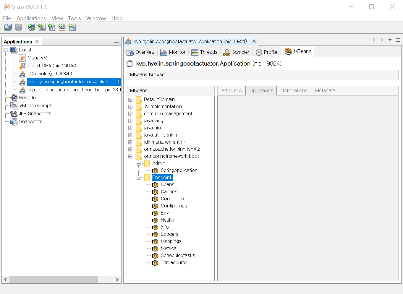
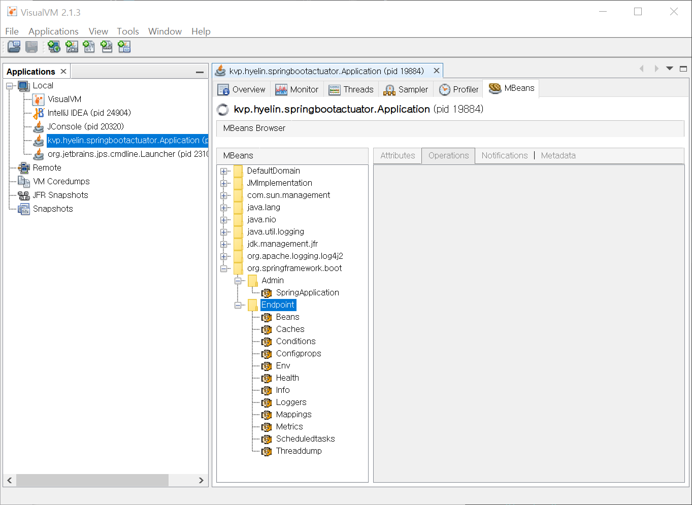
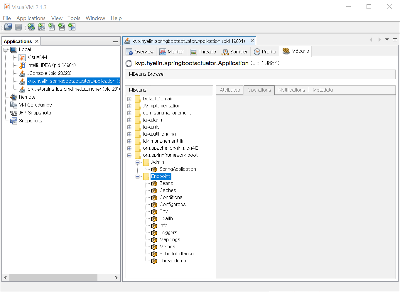
- MBeans - org.springframework.boot 에서 HTTP보다 더 많은 endpoint 확인 가능
shutdown은 비활성화 상태인데 JConsole 내에서 shutdown() 클릭 시 application shutdown 됨 - https://docs.oracle.com/javase/tutorial/jmx/mbeans/
- https://docs.oracle.com/javase/7/docs/technotes/guides/management/jconsole.html


② VisualVM 사용하기
- Java 10 부터 JVM에 VisualVM이 포함되어 있지 않음
- https://visualvm.github.io/download.html 에서 설치 필요
- JConsole과 비슷하지만, plugin이 있어서 더 다양한 정보를 제공하고 보기가 더 편함
- Tools - Plugins - Available Plugins 에서 VisualVM-MBeans 설치해야 MBeans 탭이 생김


③ HTTP 사용하기
- JConsole, VisualVM 말고 웹으로 보고 싶은 경우, 모든 endpoint를 노출 활성화로 변경
- localhost:8080/actuator 접속
- 외부로 노출되면 안되기 때문에 admin만 접근할 수 있도록 spring-security 적용필요
- health와 info를 제외한 대부분의 Endpoint가 기본적으로 비공개 상태
- 공개 옵션 조정
- management.endpoints.web.exposure.include=*
- management.endpoints.web.exposure.exclude=env,beans

https://www.inflearn.com/course/%EC%8A%A4%ED%94%84%EB%A7%81%EB%B6%80%ED%8A%B8/dashboard
스프링 부트 개념과 활용 - 인프런 | 강의
스프링 부트의 원리 및 여러 기능을 코딩을 통해 쉽게 이해하고 보다 적극적으로 사용할 수 있는 방법을 학습합니다., - 강의 소개 | 인프런...
www.inflearn.com
https://docs.spring.io/spring-boot/docs/current/reference/htmlsingle/#production-ready-endpoints
Spring Boot Reference Documentation
This section goes into more detail about how you should use Spring Boot. It covers topics such as build systems, auto-configuration, and how to run your applications. We also cover some Spring Boot best practices. Although there is nothing particularly spe
docs.spring.io
JConsole을 활용한 Java Process Code Cache 모니터링
JConsole이란? JConsole이란 실행중인 java process를 모니터링 하는 응용프로그램으로, jdk에 포함되어 나온다. 응용프로그램이어서 실행하면 바로 사용할 수 있다. 윈도우에서 사용하기 위해 필요한 사
kotlinworld.com
'Java > Spring Boot' 카테고리의 다른 글
| [Spring Boot] Actuator (Spring-Boot-Admin) (0) | 2022.05.08 |
|---|---|
| [Spring Boot] REST Client 커스터마이징 (0) | 2022.05.07 |
| [Spring Boot] REST Client (RestTemplate과 WebClient) (0) | 2022.05.07 |
| [Spring Boot] Spring Security 설정 커스터마이징 (0) | 2022.05.01 |
| [Spring Boot] Spring Security (0) | 2022.05.01 |